Typora 1.10.8公钥替换
约 1320 字大约 4 分钟
2025-06-23
成品见Typora通杀破解补丁
在最新版本中的Typora中,解包app.asar会发现软件使用了node vm将js编译成了jsc,在之前的版本中,分析atom.js可以得知Typora的激活实际上就是一个简单RSA公钥解密,只要patch了公钥就可以编写注册机进行离线激活,然而jsc中并没有简单的将公钥作为字符串进行储存(猜测是使用数组进行了解密),而分析jsc机器码又十分困难(需要自行编译定制版v8),因此可以通过native层进行公钥替换,这样不管开发者如何在js层上进行防护,都无法封堵该方法(除非定制node)
我们知道electron应用实际上是对node进行了打包,因此庞大的主程序里面会有node提供的所有函数,进行RSA解密需要用到Crypto.publicDecrypt函数,而Crypto模块是node使用C++编写的。
我们来到node的代码仓库搜索publicDecrypt,可以找到接口定义(node/src/crypto/crypto_cipher.cc):
SetMethod(context,
target,
"publicDecrypt",
PublicKeyCipher::Cipher<PublicKeyCipher::kPublic,
ncrypto::Cipher::recover>);向下翻,找到PublicKeyCipher::Cipher函数:
template <PublicKeyCipher::Operation operation,
PublicKeyCipher::Cipher_t cipher>
void PublicKeyCipher::Cipher(const FunctionCallbackInfo<Value>& args) {
MarkPopErrorOnReturn mark_pop_error_on_return;
Environment* env = Environment::GetCurrent(args);
unsigned int offset = 0;
auto data = KeyObjectData::GetPublicOrPrivateKeyFromJs(args, &offset);
if (!data) return;
const auto& pkey = data.GetAsymmetricKey();
if (!pkey) return;
ArrayBufferOrViewContents<unsigned char> buf(args[offset]);
if (!buf.CheckSizeInt32()) [[unlikely]] {
return THROW_ERR_OUT_OF_RANGE(env, "buffer is too long");
}
uint32_t padding;
if (!args[offset + 1]->Uint32Value(env->context()).To(&padding)) return;
if (cipher == ncrypto::Cipher::decrypt &&
operation == PublicKeyCipher::kPrivate && padding == RSA_PKCS1_PADDING) {
EVPKeyCtxPointer ctx = pkey.newCtx();
CHECK(ctx);
if (!ctx.initForDecrypt()) {
return ThrowCryptoError(env, ERR_get_error());
}
// RSA implicit rejection here is not supported by BoringSSL.
if (!ctx.setRsaImplicitRejection()) [[unlikely]] {
return THROW_ERR_INVALID_ARG_VALUE(
env,
"RSA_PKCS1_PADDING is no longer supported for private decryption");
}
}
Digest digest;
if (args[offset + 2]->IsString()) {
Utf8Value oaep_str(env->isolate(), args[offset + 2]);
digest = Digest::FromName(*oaep_str);
if (!digest) return THROW_ERR_OSSL_EVP_INVALID_DIGEST(env);
}
ArrayBufferOrViewContents<unsigned char> oaep_label(
!args[offset + 3]->IsUndefined() ? args[offset + 3] : Local<Value>());
if (!oaep_label.CheckSizeInt32()) [[unlikely]] {
return THROW_ERR_OUT_OF_RANGE(env, "oaepLabel is too big");
}
std::unique_ptr<BackingStore> out;
if (!Cipher<cipher>(env, pkey, padding, digest, oaep_label, buf, &out)) {
return ThrowCryptoError(env, ERR_get_error());
}
Local<ArrayBuffer> ab = ArrayBuffer::New(env->isolate(), std::move(out));
args.GetReturnValue().Set(
Buffer::New(env, ab, 0, ab->ByteLength()).FromMaybe(Local<Value>()));
}寻找关键函数KeyObjectData::GetPublicOrPrivateKeyFromJs定义(node/src/crypto/crypto_keys.cc):
KeyObjectData KeyObjectData::GetPublicOrPrivateKeyFromJs(
const FunctionCallbackInfo<Value>& args, unsigned int* offset) {
if (IsAnyBufferSource(args[*offset])) {
Environment* env = Environment::GetCurrent(args);
ArrayBufferOrViewContents<char> data(args[(*offset)++]);
if (!data.CheckSizeInt32()) [[unlikely]] {
THROW_ERR_OUT_OF_RANGE(env, "keyData is too big");
return {};
}
EVPKeyPointer::PrivateKeyEncodingConfig config;
if (!KeyObjectData::GetPrivateKeyEncodingFromJs(
args, offset, kKeyContextInput)
.To(&config)) {
return {};
}
ncrypto::Buffer<const unsigned char> buffer = {
.data = reinterpret_cast<const unsigned char*>(data.data()),
.len = data.size(),
};
if (config.format == EVPKeyPointer::PKFormatType::PEM) {
// For PEM, we can easily determine whether it is a public or private key
// by looking for the respective PEM tags.
auto res = EVPKeyPointer::TryParsePublicKeyPEM(buffer);
if (res) {
return CreateAsymmetric(kKeyTypePublic, std::move(res.value));
}
if (res.error.value() == EVPKeyPointer::PKParseError::NOT_RECOGNIZED) {
return TryParsePrivateKey(env, config, buffer);
}
ThrowCryptoError(
env, res.openssl_error.value_or(0), "Failed to read asymmetric key");
return {};
}
// For DER, the type determines how to parse it. SPKI, PKCS#8 and SEC1 are
// easy, but PKCS#1 can be a public key or a private key.
static const auto is_public = [](const auto& config,
const auto& buffer) -> bool {
switch (config.type) {
case EVPKeyPointer::PKEncodingType::PKCS1:
return !EVPKeyPointer::IsRSAPrivateKey(buffer);
case EVPKeyPointer::PKEncodingType::SPKI:
return true;
case EVPKeyPointer::PKEncodingType::PKCS8:
return false;
case EVPKeyPointer::PKEncodingType::SEC1:
return false;
default:
UNREACHABLE("Invalid key encoding type");
}
};
if (is_public(config, buffer)) {
auto res = EVPKeyPointer::TryParsePublicKey(config, buffer);
if (res) {
return CreateAsymmetric(KeyType::kKeyTypePublic, std::move(res.value));
}
ThrowCryptoError(
env, res.openssl_error.value_or(0), "Failed to read asymmetric key");
return {};
}
return TryParsePrivateKey(env, config, buffer);
}
CHECK(args[*offset]->IsObject());
KeyObjectHandle* key =
BaseObject::Unwrap<KeyObjectHandle>(args[*offset].As<Object>());
CHECK_NOT_NULL(key);
CHECK_NE(key->Data().GetKeyType(), kKeyTypeSecret);
(*offset) += 4;
return key->Data().addRef();
}在之前的版本中,我们可以得知js层传入的是PEM格式的公钥,因此寻找EVPKeyPointer::TryParsePublicKeyPEM函数定义(node/deps/ncrypto/ncrypto.cc):
EVPKeyPointer::ParseKeyResult EVPKeyPointer::TryParsePublicKeyPEM(
const Buffer<const unsigned char>& buffer) {
auto bp = BIOPointer::New(buffer.data, buffer.len);
if (!bp) return ParseKeyResult(PKParseError::FAILED);
// Try parsing as SubjectPublicKeyInfo (SPKI) first.
if (auto ret = TryParsePublicKeyInner(
bp,
"PUBLIC KEY",
[](const unsigned char** p, long l) { // NOLINT(runtime/int)
return d2i_PUBKEY(nullptr, p, l);
})) {
return ret;
}
// Maybe it is PKCS#1.
if (auto ret = TryParsePublicKeyInner(
bp,
"RSA PUBLIC KEY",
[](const unsigned char** p, long l) { // NOLINT(runtime/int)
return d2i_PublicKey(EVP_PKEY_RSA, nullptr, p, l);
})) {
return ret;
}
// X.509 fallback.
if (auto ret = TryParsePublicKeyInner(
bp,
"CERTIFICATE",
[](const unsigned char** p, long l) { // NOLINT(runtime/int)
X509Pointer x509(d2i_X509(nullptr, p, l));
return x509 ? X509_get_pubkey(x509.get()) : nullptr;
})) {
return ret;
};
return ParseKeyResult(PKParseError::NOT_RECOGNIZED);
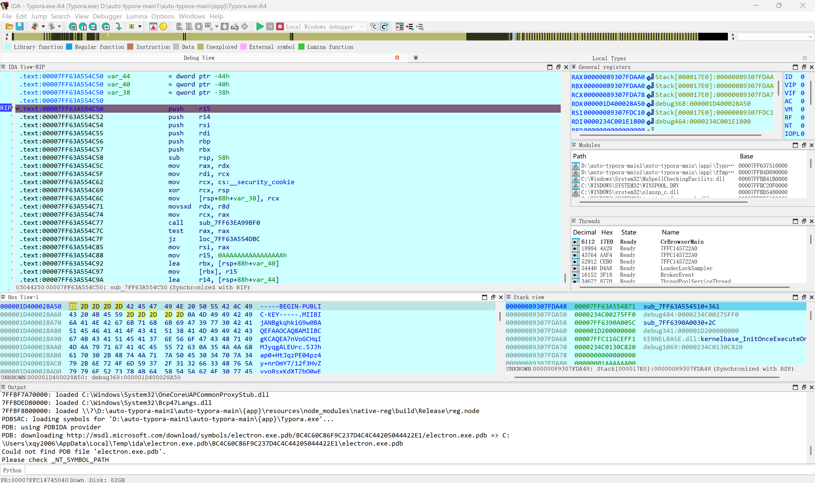
}在这里可以看到字符串形式的key被传入到了这个函数中(buffer),因此使用ida打开Typora.exe,搜索字符串RSA PUBLIC KEY,可以定位到这个函数:
__int64 __fastcall sub_7FF63A554C50(__int64 *a1, char *a2)
{
__int64 v3; // rax
__int64 v4; // rsi
int v5; // ebx
__int64 v6; // rdx
int v7; // ebx
__int64 v8; // rax
__int64 v9; // rcx
unsigned int v10; // ebx
int v12; // ebp
__int64 v13; // rbx
__int64 v14; // rax
__int64 v15; // r14
char **v16; // rcx
unsigned __int64 v17; // [rsp+38h] [rbp-50h] BYREF
unsigned int v18; // [rsp+44h] [rbp-44h] BYREF
unsigned __int64 v19; // [rsp+48h] [rbp-40h] BYREF
v3 = sub_7FF63EA99BF0(a2);
if ( !v3 )
return 3;
v4 = v3;
v19 = 0xAAAAAAAAAAAAAAAAuLL;
v18 = -1431655766;
sub_7FF63DDF6160();
v5 = sub_7FF63DDC9990((unsigned int)&v19, (unsigned int)&v18, 0, (unsigned int)"PUBLIC KEY", v4, 0LL, 0LL);
sub_7FF63DDF61A0();
if ( v5 == 1 )
{
v17 = v19;
v8 = sub_7FF63DDF5050(0LL, &v17, v18);
goto LABEL_7;
}
if ( !(unsigned int)sub_7FF63E302B60(v4) )
{
v16 = off_7FF641CC1B88;
LABEL_21:
sub_7FF639661A70(v16, v6);
}
v19 = 0xAAAAAAAAAAAAAAAAuLL;
v18 = -1431655766;
sub_7FF63DDF6160();
v7 = sub_7FF63DDC9990((unsigned int)&v19, (unsigned int)&v18, 0, (unsigned int)"RSA PUBLIC KEY", v4, 0LL, 0LL);
sub_7FF63DDF61A0();
if ( v7 == 1 )
{
v17 = v19;
v8 = sub_7FF63DDF4F70(6LL, 0LL, &v17, v18);
LABEL_7:
v9 = *a1;
*a1 = v8;
LABEL_8:
if ( v9 )
sub_7FF6390B1B90();
sub_7FF63DDCB0E0(v19, (int)v18);
v10 = 3 * (*a1 == 0);
goto LABEL_11;
}
if ( !(unsigned int)sub_7FF63E302B60(v4) )
{
v16 = off_7FF641CC1C78;
goto LABEL_21;
}
v19 = 0xAAAAAAAAAAAAAAAAuLL;
v18 = -1431655766;
sub_7FF63DDF6160();
v12 = sub_7FF63DDC9990((unsigned int)&v19, (unsigned int)&v18, 0, (unsigned int)"CERTIFICATE", v4, 0LL, 0LL);
sub_7FF63DDF61A0();
v10 = 1;
if ( v12 == 1 )
{
v17 = v19;
v13 = 0LL;
v14 = sub_7FF63DDC6890(0LL, &v17, v18);
if ( v14 )
{
v15 = v14;
v13 = sub_7FF63DDC7F60(v14);
sub_7FF63DDC67E0(v15);
}
v9 = *a1;
*a1 = v13;
goto LABEL_8;
}
LABEL_11:
sub_7FF63E3029A0(v4);
return v10;
}在函数头下断点,rdx所指内存区域就是PEM格式公钥

后续编写补丁,注册机就不再赘述了(记得patch掉网验)

补充: 网络验证可在electron::api::SimpleURLLoaderWrapper::Create函数中捕获到url
